预测试提交:版本控制中没有损坏的代码。 永远没有。

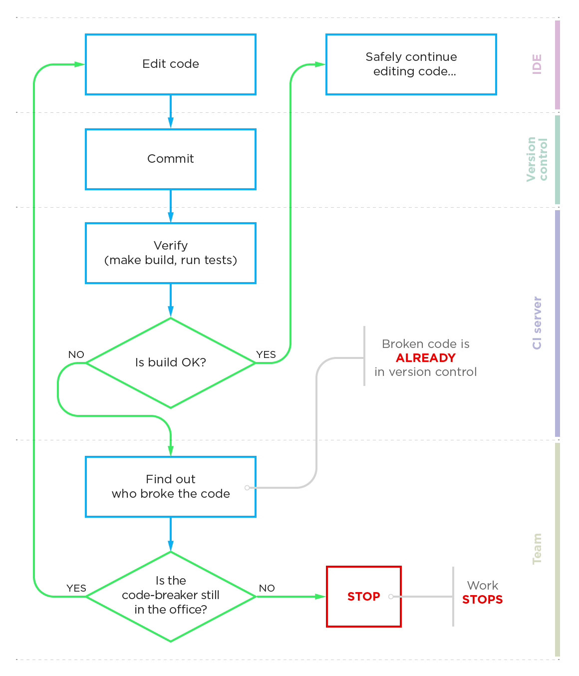
通常,在验证代码能否工作之前,您的团队会将代码提交到版本控制系统,而每次提交都存在破坏生成的风险 - 这会造成更多不必要的问题。 下面是 TeamCity 的不同之处。

标准场景

编辑 → 提交 → 验证

提交流程标准场景

改进的 TeamCity 场景

编辑 → 验证 → 提交

改进的 TeamCity 提交场景

与标准场景(编辑、提交、验证)不同,TeamCity 的预测试提交功能让您可以在将更改提交到 VCS 前对它们进行远程验证。

TeamCity CI/CD 工作流

如果您的更改通过,TeamCity(与您的 IDE 协同)会将它们自动提交到版本控制系统。 如果更改失败,则不会将您的代码提交到 VCS,您将收到通知(通过电子邮件、IM、Windows 系统托盘或在您的 IDE 中),以便您立即修复失败的代码。 与标准场景不同,您将始终知道谁破坏了代码。 最重要的是,您的团队永远不需要停工,并且版本控制系统中永远不会出现损坏的代码。

而这并不是 TeamCity 的唯一重大区别。