Spring 图
Spring 图表可以帮助您分析应用程序中的依赖关系。 您可以双击图上的 bean 或文件,在编辑器中将其打开到专用选项卡。
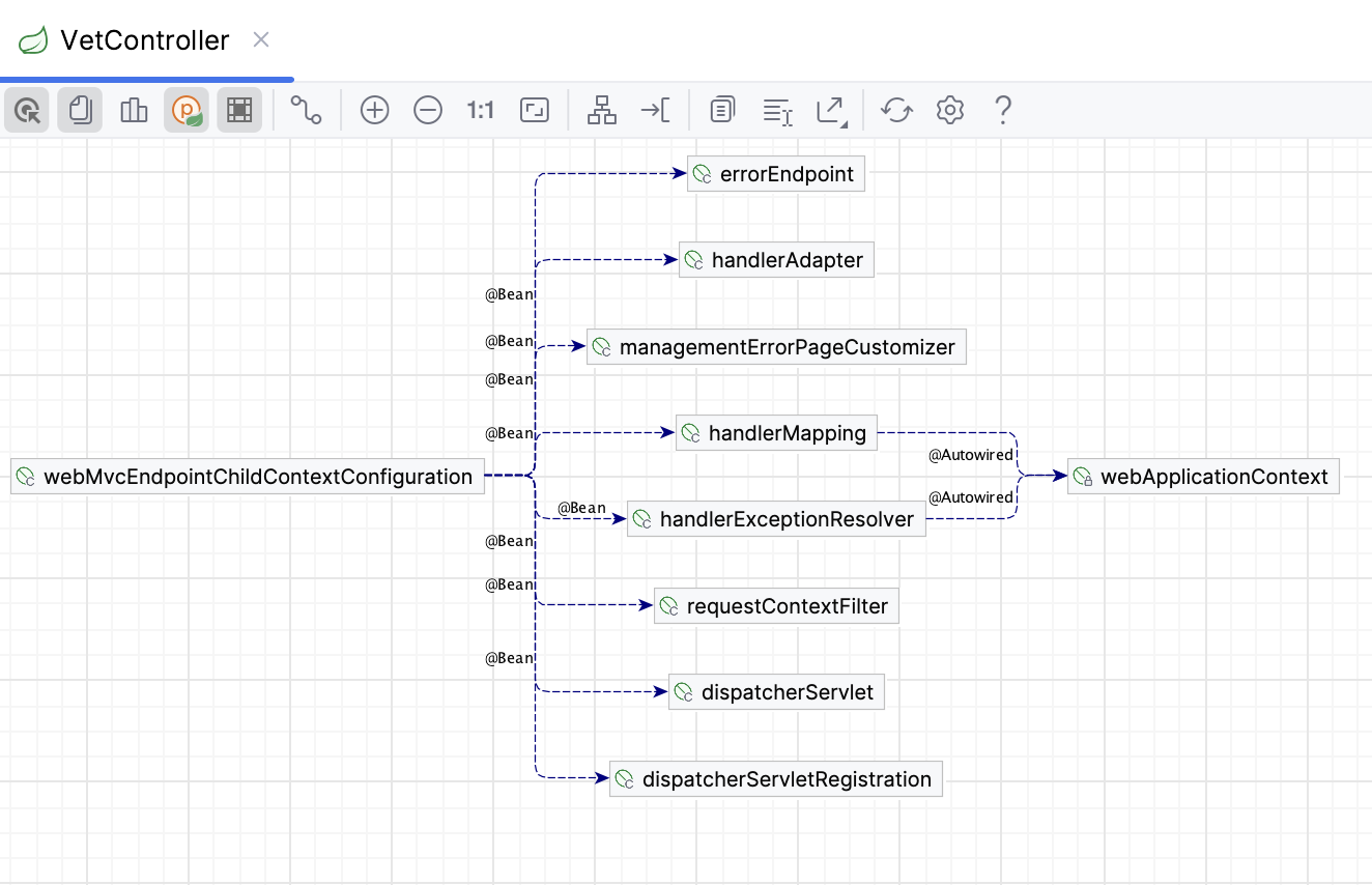
Spring Beans 依赖关系图
请使用 Spring Bean 依赖关系 图表查看和分析项目中 bean 之间的依赖关系。
打开图表
在注释区中,点击
豆子图标(适用于 Java 或 Kotlin 文件)或点击
图表图标(适用于 XML 文件)。

选择 Bean 依赖关系图。
或者,右键点击文件,然后从上下文菜单中选择 Ctrl+Alt+Shift+U。

此操作将在单独的编辑器选项卡中打开图表。 要在弹出窗口中打开它,右键点击文件并选择 图表 | 显示图表弹出窗口 Ctrl+Alt+U。
您还可以通过点击 的图标访问 bean 依赖关系图在 Spring工具窗口 中。
要在图表上查看 bean 的直接依赖关系,请点击图表工具栏中的 (显示所选节点的邻居节点)。
若要在图表上显示库 bean,请点击图表工具栏中的 (显示库中的 bean)。
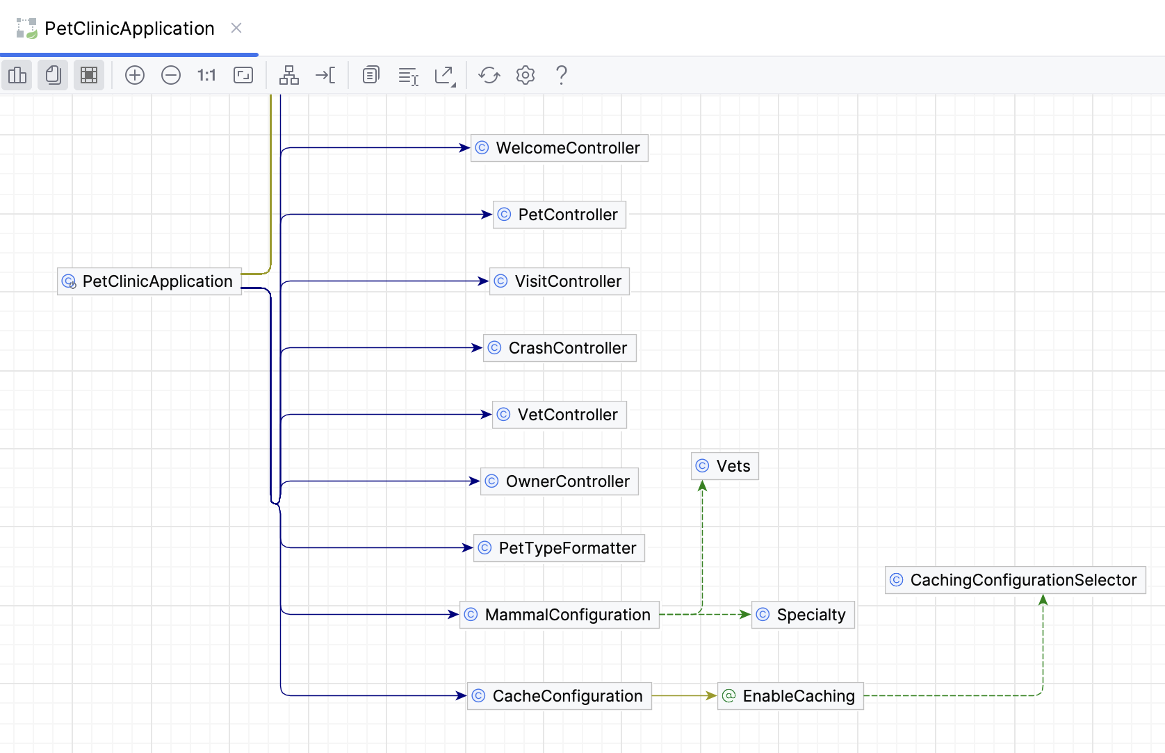
Spring Context Dependencies 图表
使用 Spring 上下文依赖关系 图表查看多个配置文件之间的依赖关系,并分析它们如何包含和引用彼此。 图中红色箭头标记了错误(如循环依赖),以便您轻松发现并从 Spring 配置中删除它们。
打开图表
右键点击您要为其构建图表的配置文件。
从上下文菜单中选择 图表 | 显示图表 Ctrl+Alt+Shift+U。
此操作将在单独的编辑器选项卡中打开图表。 要在弹出窗口中打开它,请选择 图表 | 显示图表弹出窗口 Ctrl+Alt+U。
在 选择图表类型 弹出菜单中,点击
Spring 上下文依赖关系。

Spring 上下文依赖关系图使用以下箭头:
| 一条实线蓝线表示 |
| 黄色实线代表 |
| 绿色虚线表示 |
| 虚线灰线代表其他依赖项。 |
| 红线代表错误。 |