GoLand 2025.3 最新变化

GoLand 2025.3 带来了资源泄漏分析,这是一项强大的新检查,可以帮助您在未关闭的文件、连接和其他资源于运行时引发问题前,提前检测出相关隐患。 此版本还带来了内置 Terraform 支持、无需项目即可编辑单个文件的功能,以及对 golangci-lint 和 IDE 整体性能的改进。

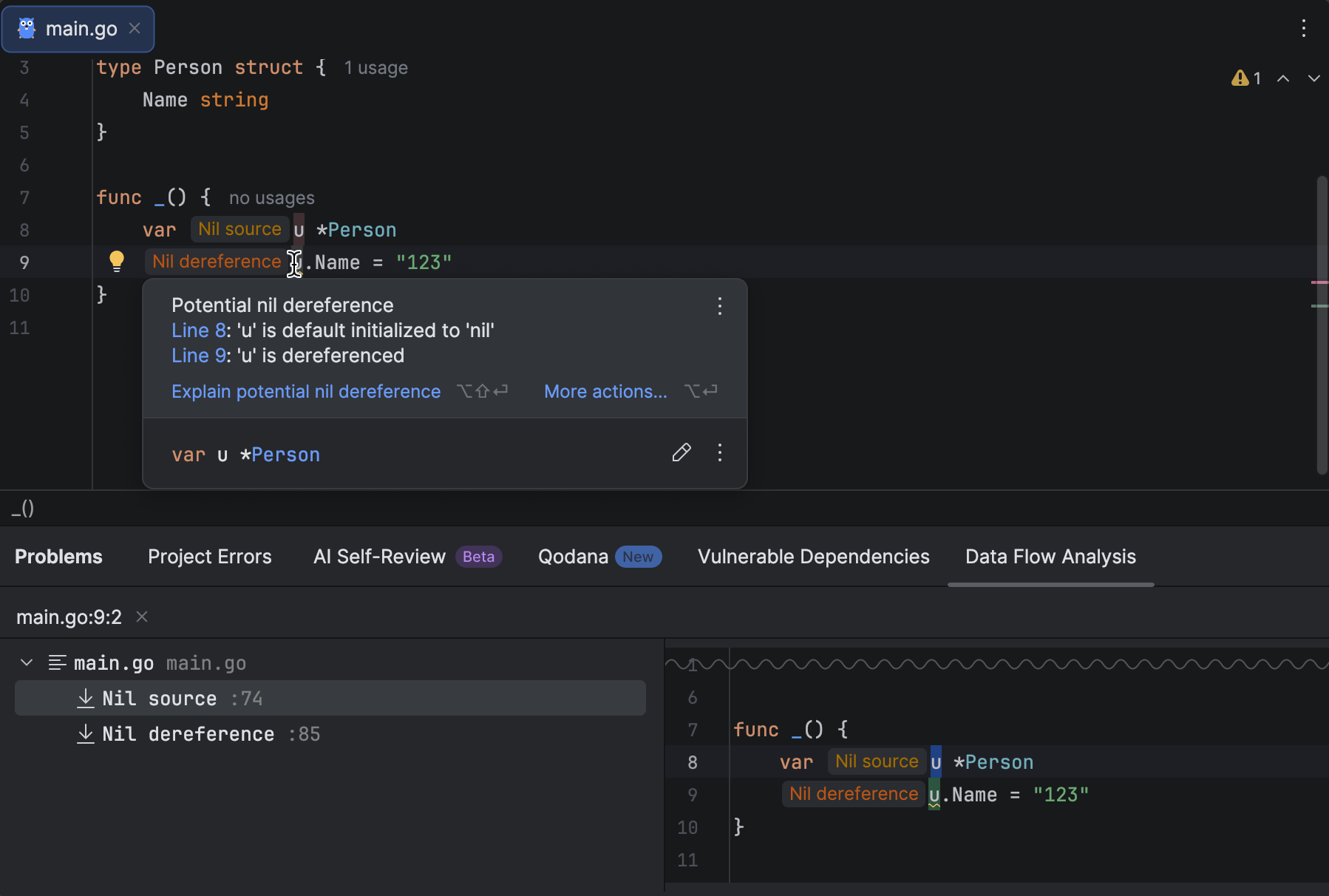
资源泄漏提前检测

GoLand 现在可以帮助您识别资源泄漏问题,例如那些使用后未正确关闭的文件或网络连接。 这款全新的本地检查会实时分析您的代码,一旦识别出可能因疏忽而未关闭的资源,便会向您发出提醒。

您将直接在编辑器中看到这些警告,帮助您确保关键资源得到妥善清理。

多智能体体验:Junie 和 Claude Agent

Claude Agent 已成为首个原生集成到 GoLand 中的第三方 AI 智能体。 随着该智能体的加入,GoLand 推出了多智能体体验,为您的开发工作流带来更高的灵活性和更多功能。 现在,Claude Agent 与 Junie 可以在同一聊天界面中使用,您可以在这两个智能体之间无缝切换,针对每项任务获得适当类型的辅助。

开箱即用的 Terraform 支持

GoLand 现在默认捆绑并启用 Terraform 插件。 这意味着您可以立即处理 .tf 文件,无需预先安装任何额外组件。

内置功能包括语法高亮显示、代码补全、导航和格式设置。 无论您是管理复杂的云基础架构,还是编辑简单的配置文件,GoLand 具备您需要的所有 Terraform 功能。

Kubernetes 体验改进

部署数据库和服务变得更加简单,因为您可以直接在编辑器内编写、应用并管理所有内容。

利用顶部的集群和命名空间选择器保持上下文关联,通过实时资源状态图标快速发现问题。 是否在为环境变量缺失或 pod 失败而苦恼? 借助一键式日志立即予以修正,并在不离开清单的情况下重新部署。

利用编辑器内密钥管理功能保障服务设置的安全。 直接在 YAML 中查看并复制数据库凭据。

需要连接? 使用一键端口转发功能转发容器端口、自动加载密钥,几秒内即可与您的数据库或服务建立即时连接。

从部署、调试到连接,一切操作均无缝衔接且在一个地方完成 – 帮助您专注、高效地完成工作!

Islands 主题

Islands 主题现在是 GoLand 中的默认外观。 这不仅是一次视觉层面的更新,更体现了我们致力于为您打造极致舒适开发体验的坚定承诺。

标签页的辨识度极高,编辑器内对比度得到改进,各工作区之间分隔清晰,圆角设计打造出柔和均衡的环境,这一切设计都围绕一个目标:帮助您保持专注,轻松编码。

在这篇博文中了解详情。

无需配置项目即可打开文件

您现在无需创建项目,即可直接处理个别文件。 这非常适合快速编辑、代码审查或临时验证想法的场景。

以下是打开单个文件的几种方式:

  • 将文件拖到 IDE 中。
  • 运行 goland myfile.go (macOS)。 查看 GoLand 文档了解更多详细信息。
  • 双击文件即可直接打开。
  • 从主菜单中选择 File | Open(文件 | 打开)。
  • 点击 Welcome(欢迎)屏幕上的 Open(打开)。

Golangci-lint 现在默认启用,且新增了格式设置支持

GoLand 添加了对 golangci-lint fmt 的支持,这是 linter 工具在版本 2 中推出的全新格式设置命令。 您现在可以通过 golangci-lint 进行统一配置,在保存代码时使用偏好的格式化程序,或组合多个工具完成代码格式设置。

此集成让您可以完全掌控代码样式,无需再依赖 go-fumpt 等独立的 File Watcher。 格式设置功能现已整合至 Lint 分析工作流中,让您的设置更简洁、更一致。

IDE 性能改进

稳定性与性能是 GoLand 团队的首要任务,我们将在每一个版本中持续投入,让这款 IDE 更快速、更可靠。

在 2025.3 版本中,我们进行了多项关键改进:

  • 长时间会话期间,低内存警告更少
  • 针对大型项目的更智能索引机制
  • 平台级更新,全面提升响应能力

结果:GoLand 运行更快、更稳定,在复杂场景或长时间会话中表现尤为明显。

其他 AI 更新

自带密钥 (BYOK):更高的自由度和掌控权即将推出

借助 BYOK,您可以关联来自 OpenAI、Anthropic 或任何兼容 OpenAI API 的本地模型的自有 API 密钥,这样,在 GoLand 中 AI 的使用方式方面,您将拥有更高的灵活性和控制权。 您无需登录 JetBrains AI 即可使用 AI 聊天界面和智能体,非常适合已有 API 密钥并希望使用自己首选服务提供商的开发者。

但如果您希望获得完整的 AI 体验,JetBrains AI 订阅(含免费层级)将提供增强型补全功能、额外模型和奖励点数,同时仍允许您为聊天或智能体使用自己的密钥。

在您的 IDE 中实现透明的 AI 配额跟踪

您现在可以直接在 GoLand 中查看剩余 AI 点数、续订日期和充值余额。 如果超出配额,您可以直接在 IDE 中发起充值。

借助此更新,您可以更轻松地跟踪 AI 资源使用情况,让 AI 使用情况的管理更清晰、更便捷。

其他改进

借助针对冗余 else 的新检查优化控制流

GoLand 2025.3 引入了一项检查功能,该功能可以检测在包含终止操作的 if 代码块之后出现的冗余 else 语句。 这类操作包括 returnpanicos.Exit 等调用,或 FatalFatalfSkip 等常用测试函数。

go.mod 中指令的折叠支持

GoLand 现在支持对 go.mod 文件中的指令块进行代码折叠。 您可以收起或展开这些代码块中的个别部分,例如:

  • require
  • replace
  • exclude
  • retract
  • use
  • godebug
  • tool
  • ignore

所有指令默认处于展开状态,您可以通过标准折叠快捷键一键收起或展开所有指令。

GoLand 还继承了 IntelliJ IDEA、WebStorm 和 DataGrip 的更新。 一探究竟!