Create and edit relationships between domain classes
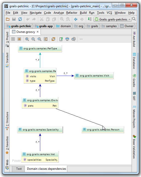
Use the Domain classes dependencies diagram for creating and editing relationships between the domain classes.
The diagram is completely synchronized with the source code: the changes in the source code are immediately reflected in the diagram, and vice versa, adding or deleting a link in diagram introduces relevant changes to the source code.
To create relationship between domain classes
Select the desired domain class, and click the Domain classes dependencies tab that is located on the bottom of the editor.
Click the source domain class and draw a link to the target domain class:

In the dialog box that opens, specify the type of relationship, and the name of the field to be created:

The resulting relationship is displayed in diagram:

Last modified: 02 August 2022