DataGrip 2026.1 最新变化

对 AI 智能体的支持,创建查询文件的新流程,数据源模板等!

欢迎查看 2026 年首个 DataGrip 主要版本的最新变化。 新版本带来的实用改进可以提高数据库工作流的效率。 更新包括 AI 智能体集成、对查询文件和控制台的改进,以及在 JetBrains IDE 中重用数据源设置的更简单方式。

AI 改进:智能体化流程

JetBrains AI 不断演进,在 DataGrip 中 AI 的使用方式方面为您提供更多选择、更高的透明性和灵活性。

此版本支持通过 AI 聊天以更智能的方式创建 SQL 文件、将 Claude Agent 和 Codex 集成到聊天界面中,并在 MCP 服务器中提供了针对特定数据库的工具以实现智能体化工作流。

将 AI 智能体集成到 AI 聊天中

Claude Agent 和 Codex 现在已原生集成到 AI 聊天界面中, 这样可以更轻松地为每项任务获取合适的辅助。

目前,Codex 集成需要手动配置 MCP 服务器。 有关详细说明,请参阅相应的 Codex 文档页面

有关集成的详细信息,请参阅 JetBrains AI 博文:在 JetBrains IDE 中引入 Claude AgentCodex 现已集成到 JetBrains IDE 中

MCP 服务器的数据库特定功能

我们通过数据库特定功能对 MCP 服务器进行了拓展。 实现此增强功能后,内置 AI 智能体和第三方工具可以通过更加结构化的方式使用数据库。

新功能包括:

  • 获取连接配置并对其进行测试。
  • 列出数据库架构。
  • 检索支持的架构对象类型(如表和视图)并浏览架构对象。
  • 查看最近和当前正在运行的 SQL 查询。
  • 执行和取消正在运行的 SQL 查询。
  • 预览表数据并以 CSV 格式获取结果集。

出于安全考虑,默认需要四种类型的用户同意:

  • 架构访问请求。
  • 数据访问请求。
  • 架构修改请求。
  • 数据修改请求。

需要权限时,IDE 会征求您的同意。

您可以在 IDE 设置中的 Tools | AI Assistant(工具 | AI Assistant)下更改同意偏好设置。

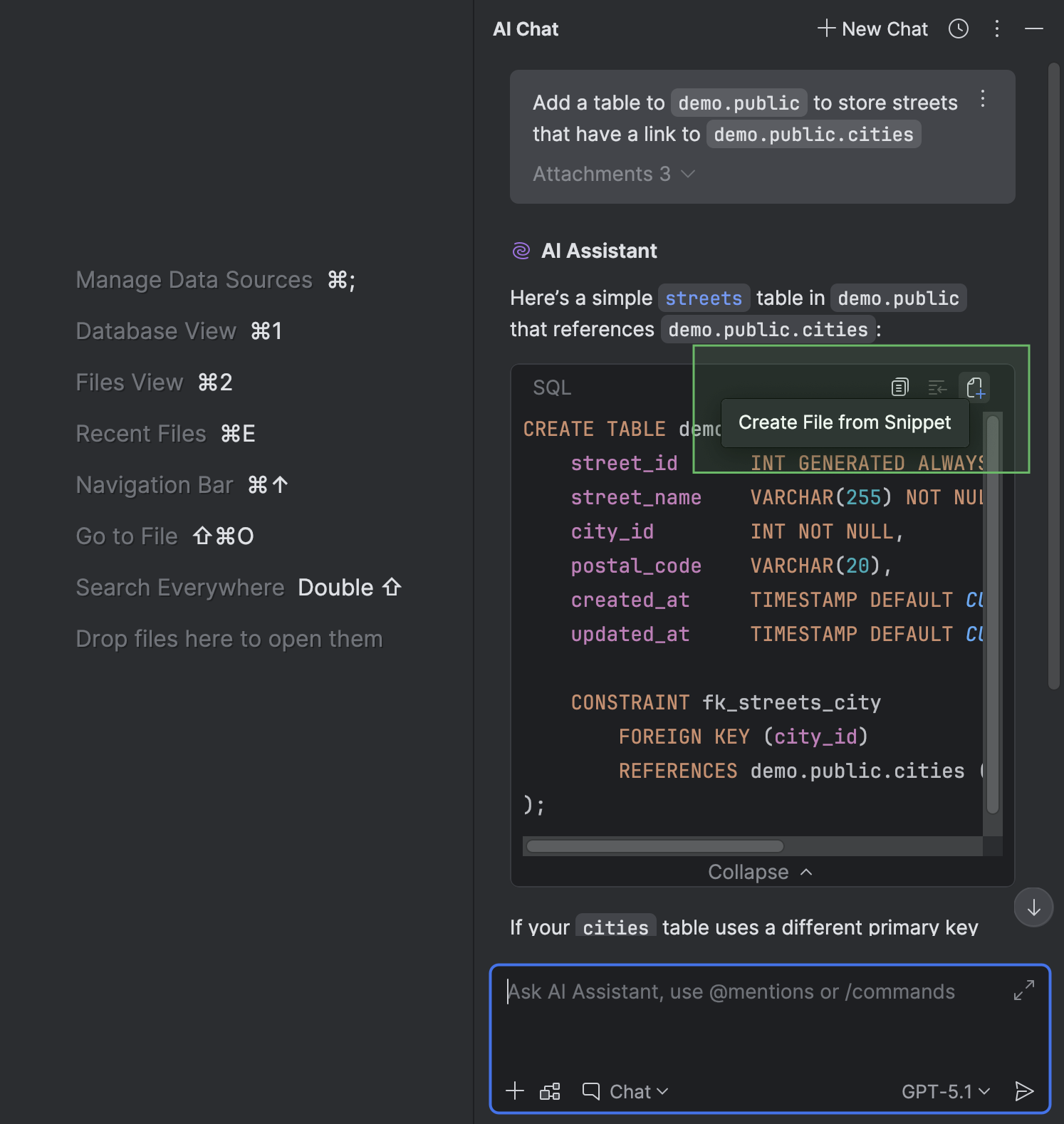
创建文件时附带 SQL 方言和数据源

AI Chat(AI 聊天)工具窗口中与 AI Assistant 聊天时,您可以通过代码段创建文件

如果在聊天中提供了与 SQL 方言、数据源或架构相关的任何上下文,则无需附加数据源或架构,也无需设置方言,因为 DataGrip 会自动完成这些操作。 同样,如果您向 AI Assistant 询问有关已附加数据源的文件的问题,DataGrip 会将该数据源附加到新创建的文件中。

DataGrip 会将创建的文件存储在当前项目目录中。

查询文件和控制台

创建查询文件的新流程

我们重新设计了并行使用查询文件与查询控制台的流程。 现在,您可以根据任务和工作流,仅使用文件或仅使用控制台,或者同时使用两者。

要创建新的查询文件,请右键点击数据源,并选择 New | Query File(新建 | 查询文件),或者按 Shift+Cmd+J (macOS) 或 Ctrl+Alt+Shift+Q (Windows/Linux)。 然后,在 New Query File(新建查询文件)对话框中指定文件名以及文件存储目录。 要将文件存储在当前项目中并将其与项目关联,请指定当前项目目录或其子目录之一。

数据库资源管理器中的 Query Files(查询文件)文件夹

您现在可以在数据库资源管理器中访问您的查询文件。 我们添加了 Query Files(查询文件)文件夹,这些文件夹会显示在每个数据源节点下。 要切换此文件夹的可见性,请点击工具窗口工具栏上的 View Options(视图选项),然后选择或取消选择 Query Files(查询文件)选项。

用于定制文件显示方式的新选项

不同的任务需要显示不同的信息。 我们添加了一些设置,以确保查询文件的展示方式能为您的特定用例提供适当的信息。 您可以使用这些设置来切换是否显示数据源名称、应用架构颜色,以及将附加数据源的图标用于查询文件。

连接性

数据源模板

我们已实现一种方式,支持将数据源设置以模板形式存储在您的 JetBrains Account 中。 通过这种方式存储数据源设置后,您在任何提供数据库功能的 JetBrains IDE 中登录 JetBrains Account 后,都可以使用该模板。 这些模板会存储 Data Source and Drivers(数据源和驱动程序)对话框 General(常规)和 Advanced(高级)标签页中的设置,但不会存储您的数据库凭据。

您可以在 Data Source and Drivers(数据源和驱动程序)对话框中创建模板。 在 Data Sources(数据源)标签页上,选择创建模板要采用的数据源,然后点击 Save as template(另存为模板)。

新模板将出现在 Data Source Templates(数据源模板)标签页上。 您可以随时使用 Create Data Source(创建数据源)按钮创建使用该模板的新数据源。

PostgreSQL 18 支持 PostgreSQL

DataGrip 现在支持去年发布的 PostgreSQL 18。 全面支持包括以下关键字和命令(包括但不限于):

  • RETURNING 语句中的 OLDNEW 解析
  • 主要和唯一约束中的 WITHOUT OVERLAPS
  • 外键约束中的 PERIOD
  • 列的 GENERATED ALWAYS AS (...) [STORED | VIRTUAL]
  • NOT ENFORCEDNOT VALID 约束。

Data Sources and Drivers(数据源和驱动程序)对话框改进

我们对 Data Sources and Drivers(数据源和驱动程序)对话框做了几处更改。

  1. Data Sources(数据源)、Clouds(云)、Drivers(驱动程序)和 DDL Mappings(DDL 映射)部分现在是对话框中的主要标签页,位于左侧。
  2. 如果 Comment(注释)字段为空,则默认隐藏。 要显示该字段,请点击 Name(名称)字段旁的 Add Comment(添加注释)。
  3. 如果在 Driver(驱动程序)下拉菜单中选择的驱动程序尚未下载,则菜单旁边会出现一个 Download(下载)选项。 点击此选项可下载驱动程序。
  4. Connection type(连接类型)下拉选项现在为标签页形式。 如果数据源包含三种以上的连接类型,则会以下拉菜单形式显示这些连接类型。

此外,还移除了 Create DDL Mapping(创建 DDL 映射)操作。 您可以在 DDL Mappings(DDL 映射)主标签页上创建 DDL 映射。

Explain Plan(解释方案)工作流

UI 和 UX 改进

我们对 Explain Plan 工作流进行了一些更新,使其更易于发现、信息更丰富且更易于使用:

  • 代码编辑器工具栏上 Explain Plan 下拉列表中的选项已缩减为两个:Explain PlanExplain Analyse
  • Services(服务)工具窗口中,显示计划的 Query Plan(查询计划)标签页已移至与 Output(输出)和 Result(结果)标签页相同的级别。 该标签页还采用新图标。
  • Query Plan(查询计划)标签页中,您现在可以在标签页右侧的单独面板中查看每个计划行的详细信息。
  • 对于包含表名称的单元,将光标悬停在表上方时,弹出窗口中会出现快速文档
  • 可用于查询计划的不同视图会显示在单独的子标签页中。 这些内部标签页位于 Query Plan(查询计划)标签页的底部。 这些标签页默认隐藏,仅在打开多个标签页时显示。 要打开 Total Cost(总成本)或 Startup Cost(启动成本)标签页,请点击左侧工具栏上的 Flame Graph(火焰图),然后选择所需的视图。

以原生格式复制查询计划的选项

现在,您能够以数据库的原生格式(如 JSON 或 XML)复制查询计划。 为此,请点击左侧工具栏顶部的 Copy Original Query Plan(复制原始查询计划)按钮。 此功能支持用于 PostgreSQL、Amazon Redshift、MySQL、MariaDB、Oracle、Microsoft SQL Server 和 Snowflake。

代码编辑器

用于禁止向后标签引用的解析检查的意图操作 (Oracle)

改进后的 Suppress for back label references(禁止向后标签引用)选项更易于查找和使用。 该选项之前仅在 Settings(设置)对话框的 Editor | Inspections | SQL(编辑器 | 检查 | SQL)下提供,

现在可在意图操作中切换。 要启用或禁用该选项,请按 Alt+Enter (Windows/Linux) 或 Option+Enter (macOS) 打开意图操作列表,导航到 Enable option "Suppress for back label references"(启用“禁止向后标签引用”选项),然后选中或取消选中 Suppress for back label references(禁止向后标签引用)复选框。

上下文菜单中的 Execute Selection as Single Statement(作为单条语句执行选区)操作

我们在代码选择的上下文菜单中添加了 Execute Selection as Single Statement(作为单条语句执行选区)操作。 如果您需要执行某个代码区块,但 DataGrip 无法正确进行解析,可以使用此操作。

编辑器文本光标移动动画

代码编辑器文本光标新增了两个移动动画选项,可为您带来更好的输入体验。

我们意识到大家对动画的偏好差异很大。 考虑到这一点,我们精心开发了我们独有的文本光标移动模式:Snappy。 此模式可以确保动画流畅,不会让人觉得文本光标移动缓慢且无响应,也不会因过多的操作导致界面过载。 在此模式下,文本光标最初会快速跳转到新位置,然后会略微减速并“到达”目标位置。 操作过程让人感觉既快捷又顺畅。

在另一种文本光标动画模式(即 Gliding 模式)下,光标移动顺畅,跳转时可轻松实现视觉跟随。 此模式与其他流行文本编辑器中的模式类似。

要尝试这些新的动画模式,请打开 Settings(设置)对话框,导航到 Editor | General | Appearance(设置 | 编辑器 | 常规 | 外观),启用 Use smooth caret movement(使用平滑文本光标移动)选项,并选择您想要使用的模式。

处理数据

对 JSON 索引的支持 Microsoft SQL Server

DataGrip 现在支持为 Microsoft SQL Server 创建和修改 JSON 索引。 您可以在代码生成中使用索引,也可以在 Create(创建)和 Modify(修改)对话框中使用索引。

工具栏上的 Show Geo Viewer(显示地理位置查看器)按钮

为了提高可发现性,我们将 Show Geo Viewer(显示地理位置查看器)按钮移到了数据编辑器工具栏上。

处理文件

删除的文件默认进入回收站

之前调用 Delete(删除)操作时,DataGrip 会永久删除文件,而不是将其移至回收站。 我们添加了一个设置,可将文件发送到回收站。 此设置名为 Move files to the bin instead of deleting permanently(将文件移动到回收站而非永久删除),默认情况下处于启用状态。

您可以在 Settings | Appearance & Behavior | System Settings(设置 | 外观与行为 | 系统设置)中更改此设置。

我们希望您喜欢这些更新! 如果您遇到 bug 或想提交功能建议,请通过 DataGrip 的问题跟踪器提交。

想及时了解最新功能并接收更高效使用数据库的技巧? 订阅 DataGrip 博客并关注我们的 X 账号!